吉云服务器吉云服务器 吉云服务器

  • 首页
  • 服务器
  • 云主机
  • vps测评
  • 综合资讯
注册登录

铁梨花结局

首页关于 铁梨花结局 的文章
win7 运行命令都有哪些?收藏这些常用的就够了! 云主机

win7 运行命令都有哪些?收藏这些常用的就够了!

说起来,这Win7的“运行”功能,我当初是怎么用起来的?也没啥特别的,就是用电脑时间长,总觉得有时候打开个程序或者啥设置,从开始菜单一层层点进去挺麻烦的,尤其是桌面图标放多以后,找起来眼花缭乱。 最早,我就知道按键盘...

2025-04-12192 阅读0 评论
比玩云主机
本地连接设置打不开怎么办?试试这几个方法快速解决! 云主机

本地连接设置打不开怎么办?试试这几个方法快速解决!

得,今天说说我捣鼓本地连接设置那点事儿。前两天,电脑不知道咋回事,突然就上不去网,右下角那个小电脑图标直接给我来个红叉叉,或者有时候是个黄色的感叹号,把我给急的。 第一反应,肯定是先看看路由器和猫(光猫)呗。拔电源线...

2025-04-09218 阅读0 评论
比玩云主机
mac安装win7超详细教程,手把手教你一步步完成系统安装! vps测评

mac安装win7超详细教程,手把手教你一步步完成系统安装!

今天得空,跟大家唠唠我之前在Mac上装Win7那点事儿。有时候,就是有些老软件或者特定的网银啥的,非得在Windows环境下才跑得动,尤其是我需要用到的某个旧版工具,只认Win7。没办法,只能自己动手折腾一下。 准备...

2025-03-27221 阅读0 评论
比玩vps测评
免费又好用的反病毒软件有哪些?实测推荐! vps测评

免费又好用的反病毒软件有哪些?实测推荐!

最近真是被手机病毒搞得头大!今天就来跟大家伙儿唠唠,我是怎么跟这些小病毒斗智斗勇的。 发现病毒的蛛丝马迹 我这手机也没啥大毛病,就是偶尔卡一下。我也没当回事,以为是APP装太多。结果后来手机开始自动下载一些奇奇怪怪的...

2025-03-24211 阅读0 评论
比玩vps测评
私服架设一条龙服务哪里找?新手避坑指南! 服务器

私服架设一条龙服务哪里找?新手避坑指南!

这不最近闲着没事嘛就想着自己搭个私服玩玩。说干就干,咱也不是那种光说不练的人。 准备工作 1,你得有个服务器,这玩意儿就像是私服的“家”。我,直接租个云服务器,配置啥的看你玩的游戏和预算来定,反正我是整个够用的。 然...

2025-03-06229 阅读0 评论
比玩服务器
rocketdock怎么用才能高效?老司机教你玩转桌面! 云主机

rocketdock怎么用才能高效?老司机教你玩转桌面!

今天心血来潮想给桌面整个大改造,就盯上RocketDock这个小工具。听说这玩意能把桌面弄得跟Mac似的,特有范儿。我这人就喜欢折腾这些,下面就跟大家分享一下我折腾RocketDock的过程。 下载安装 我先去网上搜...

2025-02-28245 阅读0 评论
比玩云主机
Linux定时关机命令怎么用?新手一看就会的教程! 云主机

Linux定时关机命令怎么用?新手一看就会的教程!

今儿个心血来潮,想折腾一下Linux的定时关机。立马动手实践一番,把过程记录下来,给大伙儿分享分享。 实践开始 我习惯性地想在Windows上找找有没有啥命令能用。毕竟Windows用习惯嘛 我先是按下Win+R,打...

2025-02-17241 阅读0 评论
比玩云主机
想做外贸生意?外贸服务器租用全攻略看这篇! vps测评

想做外贸生意?外贸服务器租用全攻略看这篇!

话说我开始搞外贸那会儿,真是两眼一抹黑,啥也不懂。为建个独立站,光是服务器这块就折腾我好久。今天就跟大家分享一下我租用外贸服务器的“血泪史”,希望能帮到和我一样迷茫过的朋友们。 一、为啥要租外贸服务器? 一开始我也不...

2025-02-10203 阅读0 评论
比玩vps测评
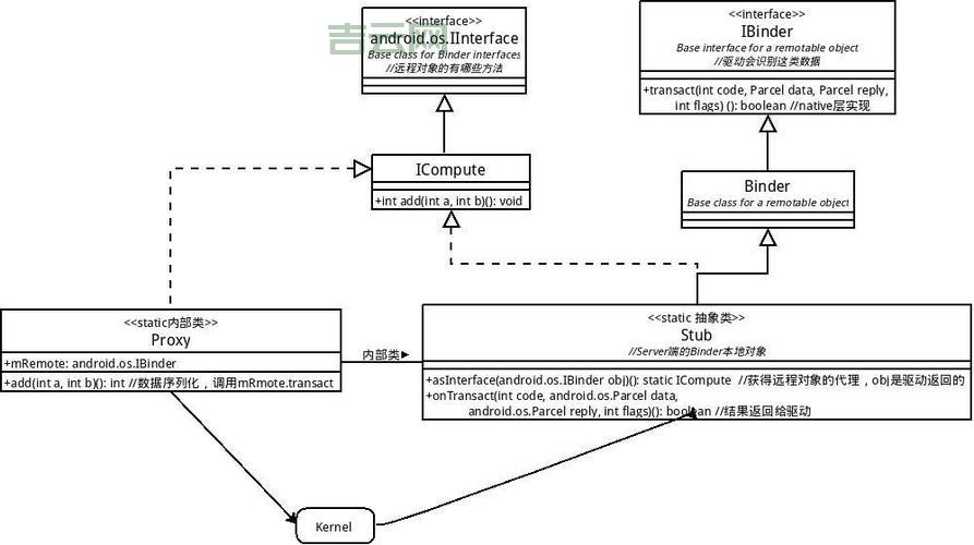
Android中的ibinder是什么?这篇文章讲透了! 云主机

Android中的ibinder是什么?这篇文章讲透了!

今天来捣鼓一下IBinder,这玩意儿听起来挺玄乎,就是个进程间通信的机制。咱平时用的App,很多功能都得靠它来实现。 我也不太清楚这IBinder到底是干啥的。查些资料,大概意思是说,Android系统里,每个Ap...

2025-02-09203 阅读0 评论
比玩云主机
  • 1
  • 2
  • 3
  • 下一页
  • 末页
  • 共 3 页
点击查看更多

最近发表

    尼克斯新赛季首发阵容解析:攻防兼备的纽约新蓝图
    服务器2026年04月15日
    2021年民法典视角下物业费收费标准的法律解析
    服务器2026年03月05日
    签证办理机构的法律定位与管辖权限
    综合资讯2026年03月05日
    轻伤等级一至十级的司法鉴定区分标准
    vps测评2026年03月05日
    北京交通违章车辆查询的法律意义与实践指引
    云主机2026年03月05日
    云南交通事故律师的法律服务与维权指引
    服务器2026年03月05日
    网络买卖中的法律风险与防范策略
    综合资讯2026年03月05日
    临时身份证的申领地点与法律程序
    vps测评2026年03月05日
    如何成立公司的法律步骤与要点
    云主机2026年03月05日
    深圳市住房公积金管理暂行办法法律评析
    服务器2026年03月05日

随便看看

换一换
  • 湖人勇士季前赛点燃新赛季前瞻火花

    湖人勇士季前赛点燃新赛季前瞻火花

  • 德乙联赛积分榜:冲甲战火炽热,保级泥潭深陷

    德乙联赛积分榜:冲甲战火炽热,保级泥潭深陷

  • 埃因霍温青年队:荷甲豪门的未来摇篮

    埃因霍温青年队:荷甲豪门的未来摇篮

  • 奥尼尔暴力美学:重温鲨鱼肆虐篮筐的震撼瞬间

    奥尼尔暴力美学:重温鲨鱼肆虐篮筐的震撼瞬间

  • 国足主教练李铁:绿茵征程上的坚守与求索

    国足主教练李铁:绿茵征程上的坚守与求索

  •  排球少年第三季:乌野飞翔的顶点之战

    排球少年第三季:乌野飞翔的顶点之战

  • 竞猜计算器混合:体育预测的新维度

    竞猜计算器混合:体育预测的新维度

  • 玻利维亚国家队的绿茵征程:高原之鹰的坚守与梦想

    玻利维亚国家队的绿茵征程:高原之鹰的坚守与梦想

友情链接

  • 西甲直播
  • 英超直播
  • 篮球直播
  • 篮球直播2
  • 意甲直播
  • 足球直播
Copyright2026吉云网. 基于吉云服务器搭建 .

海外数据中心服务商,专注香港服务器,香港云服务器,国外服务器,高防服务器,美国服务器等海外服务器租用服务,双向CN2,GIA+BGP高速网络服务。

安全运行天